5.3.3.7 IfcTaskType(任务类型)
5.3.3.7.1 语义定义(Semantic definition)
IfcTaskType 定义了可在工作控制中使用的特定类型任务。
IfcTaskType 提供了所有类型的任务定义。它是工作单元的参考定义,该工作单元可以分解为(一系列)子任务。请注意,参考定义不能是工作流定义的一部分,即 IfcTaskType 实例定义了参考过程的最抽象级别,而无需与其他参考过程建立依赖关系。
IfcTaskType 的使用通过 IfcRelDefinesByType 关系定义了 IfcTask 的一个或多个实例的参数。参数可以通过 IfcTaskTypeEnum 数据类型中枚举的属性集或通过 IfcTaskType 的显式属性来指定。任务实例(IfcTask 实体)通过 IfcRelDefinesByType 关系链接到任务类型。
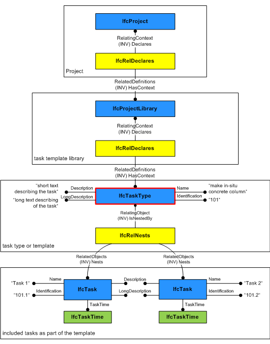
图 5.3.3.7.A 显示了一个任务类型定义,该定义是任务模板库的一部分。请注意,在此示例中,任务类型进一步细分为定义任务时间(例如,持续时间)和/或任务序列的任务。

5.3.3.7.2 实体继承(Entity inheritance)
5.3.3.7.3 特性(Attributes)
| # | 特性(Attributes) | 类型(Type) | 描述(Description) |
|---|---|---|---|
| IfcRoot (4) | |||
| 1 | GlobalId | IfcGloballyUniqueId |
在整个软件世界中分配全局唯一标识符。 |
| 2 | OwnerHistory | OPTIONAL IfcOwnerHistory |
分配有关该对象当前所有权的信息,包括所有者参与者、应用程序、本地标识以及捕获到的关于对象近期更改的信息。 |
| 3 | Name | OPTIONAL IfcLabel |
供参与的软件系统或用户使用的可选名称。对于某些 IfcRoot 的子类型,可能需要插入 Name 特性。这将通过 where 规则强制执行。 |
| 4 | Description | OPTIONAL IfcText |
可选的描述,用于提供信息性注释。 |
| IfcObjectDefinition (7) | |||
| HasAssignments | SET [0:?] OF IfcRelAssigns FOR RelatedObjects |
引用分配(通过关联关系)其他 IfcObject 子类型到此对象实例的关系对象。例如,与产品、过程、控制、资源或组的关联。 |
|
| Nests | SET [0:1] OF IfcRelNests FOR RelatedObjects |
引用作为嵌套的分解关系。它确定此对象定义是顺序整体/部分分解关系中的一部分。对象实例或类型只能是单个分解的一部分(仅允许分层结构)。 |
|
| IsNestedBy | SET [0:?] OF IfcRelNests FOR RelatingObject |
引用作为嵌套的分解关系。它确定此对象定义是顺序整体/部分分解关系中的整体。对象或对象类型可以被多个其他对象(实例或类型)嵌套。 |
|
| HasContext | SET [0:1] OF IfcRelDeclares FOR RelatedDefinitions |
引用提供上下文信息的上下文,例如项目单位或表示上下文。它只应断言在最上层的非空间对象上。 |
|
| IsDecomposedBy | SET [0:?] OF IfcRelAggregates FOR RelatingObject |
引用作为聚合的分解关系。它确定此对象定义是无序整体/部分分解关系中的整体。对象定义可以被多个其他对象(实例或部分)聚合。 |
|
| Decomposes | SET [0:1] OF IfcRelAggregates FOR RelatedObjects |
引用作为聚合的分解关系。它确定此对象定义是无序整体/部分分解关系中的一部分。对象定义只能是单个分解的一部分(仅允许分层结构)。 |
|
| HasAssociations | SET [0:?] OF IfcRelAssociates FOR RelatedObjects |
引用将外部资源或资源定义与对象关联的关系对象。例如,与库、文档或分类的关联。 |
|
| IfcTypeObject (3) | |||
| 5 | ApplicableOccurrence | OPTIONAL IfcIdentifier |
此特性可选地定义了实例对象的数据类型,类型对象可以关联到该实例对象。如果不存在,则不对类型对象适用于哪个实例对象给出任何限制。使用以下约定:
|
| 6 | HasPropertySets | OPTIONAL SET [1:?] OF IfcPropertySetDefinition |
与对象类型关联的、并且是引用此对象类型的全部实例对象共有的属性集集合。
|
| Types | SET [0:1] OF IfcRelDefinesByType FOR RelatingType |
指向关系 IfcRelDefinesByType 的引用,从而指向由该类型定义的那些实例对象。 |
|
| IfcTypeProcess (4) | |||
| 7 | Identification | OPTIONAL IfcIdentifier |
为进程类型指定的标识符。 |
| 8 | LongDescription | OPTIONAL IfcText |
详细描述该活动的长描述或文本。 |
| 9 | ProcessType | OPTIONAL IfcLabel |
该类型表示一个特定的类型,用于进一步指示进程。其使用需要在可实例化子类型层面建立。特别是,如果属性 PredefinedType 的枚举设置为 USERDEFINED,则它包含用户定义的类型。 |
| OperatesOn | SET [0:?] OF IfcRelAssignsToProcess FOR RelatingProcess |
与其他对象的关系集合,例如被进程类型操作的产品、进程、控制、资源或参与者。 |
|
| 点击显示 18 个隐藏的继承特性 点击隐藏 18 个继承特性 | |||
| IfcTaskType (2) | |||
| 10 | PredefinedType | IfcTaskTypeEnum |
标识任务类型的预定义类型,可从中设置所需类型。 |
| 11 | WorkMethod | OPTIONAL IfcLabel |
执行任务所用的工作方法。 |
5.3.3.7.4 形式化命题(Formal propositions)
| 名称(Name) | 描述(Description) |
|---|---|
| CorrectPredefinedType |
当 PredefinedType 的值为 USERDEFINED 时,必须断言 ProcessType 特性。 |
|
|
5.3.3.7.5 属性集(Property sets)
-
Pset_PackingInstructions
MOVE- PackingCareType
- WrappingMaterial
- ContainerMaterial
- SpecialInstructions
-
Pset_Risk
- RiskName
- RiskType
- NatureOfRisk
- RiskAssessmentMethodology
- UnmitigatedRiskLikelihood
- UnmitigatedRiskConsequence
- UnmitigatedRiskSignificance
- MitigationPlanned
- MitigatedRiskLikelihood
- MitigatedRiskConsequence
- MitigatedRiskSignificance
- MitigationProposed
- AssociatedProduct
- AssociatedActivity
- AssociatedLocation
5.3.3.7.6 概念用法(Concept usage)
| 概念(Concept) | 用法(Usage) | 描述(Description) | |
|---|---|---|---|
| IfcRoot (2) | |||
| Revision Control | General |
使用 IfcOwnerHistory 捕获所有权、历史记录和合并状态。 |
|
| Software Identity | General |
IfcRoot 分配全局唯一 ID。此外,它还可以为概念提供名称和描述。 |
|
| IfcObjectDefinition (9) | |||
| Classification Association | General |
任何对象实例或对象类型都可以具有对特定分类引用的引用,即对分类系统中特定方面的引用。 |
|
| Aggregation | General |
无可用描述 |
|
| Approval Association | General |
无可用描述 |
|
| Constraint Association | General |
无可用描述 |
|
| Document Association | General |
无可用描述 |
|
| Library Association | General |
无可用描述 |
|
| Material Association | General |
无可用描述 |
|
| Material Single | General |
无可用描述 |
|
| Nesting | General |
无可用描述 |
|
| IfcTypeObject (2) | |||
| Object Type Predefined Type | General |
无可用描述 |
|
| Property Sets for Types | General |
无可用描述 |
|
| IfcTypeProcess (2) | |||
| Process Type Assignment | General |
无可用描述 |
|
| Property Sets for Objects | General |
此概念可应用于以下资源 |
|
| 点击显示 15 个隐藏的继承概念 点击隐藏 15 个继承概念 | |||
| IfcTaskType (2) | |||
| Object Nesting | General |
IfcTaskType 可以使用 IfcRelNests 关系嵌套其他 IfcTaskType 或 IfcTask 实体。这种嵌套表示了详细程度的分解。如果任务类型需要通过任务序列进行详细说明,或者需要包含附加时间信息(如子任务的持续时间),则使用 IfcTask 实体的嵌套。请注意,包含在 IfcTaskType 中的 IfcTask 实体通过 IfcRelDefinesByObject 关系与其任务实例链接。也可以通过 IfcRelDefinesByType 关系为这些 IfcTask 实体定义任务类型。有关更多信息,请参见 IfcRelDefinesByObject 的文档。 此概念可应用于以下资源 |
|
| Property Sets for Objects | General |
此概念可应用于以下资源
|
|
5.3.3.7.7 形式化表示(Formal representation)
ENTITY IfcTaskType
SUBTYPE OF (IfcTypeProcess);
PredefinedType : IfcTaskTypeEnum;
WorkMethod : OPTIONAL IfcLabel;
WHERE
CorrectPredefinedType : (PredefinedType <> IfcTaskTypeEnum.USERDEFINED) OR ((PredefinedType = IfcTaskTypeEnum.USERDEFINED) AND EXISTS(SELF\IfcTypeProcess.ProcessType));
END_ENTITY;