6.2.3.21 IfcFlowStorageDeviceType(流量存储设备类型)
抽象 该定义可能不会被直接实例化。
6.2.3.21.1 语义定义(Semantic definition)
元素类型 IfcFlowStorageDeviceType 定义了流存储设备的通用共享属性集定义列表和可选的产品表示集合。它用于定义流存储设备规格(该产品类型所有实例通用的特定产品信息)。
流存储设备是一种用于临时存储流体(如储罐)或由感应电子流感应的电压势(如电池)的设备。流存储类型(或可实例化的子类型)可以在未分配给实例的情况下进行交换。
IfcFlowStorageDeviceType 的实例由 IfcFlowStorageDevice 或其子类型的实例表示。
6.2.3.21.2 实体继承(Entity inheritance)
6.2.3.21.3 特性(Attributes)
| # | 特性(Attributes) | 类型(Type) | 描述(Description) |
|---|---|---|---|
| IfcRoot (4) | |||
| 1 | GlobalId | IfcGloballyUniqueId |
在整个软件世界中分配全局唯一标识符。 |
| 2 | OwnerHistory | OPTIONAL IfcOwnerHistory |
分配有关该对象当前所有权的信息,包括所有者参与者、应用程序、本地标识以及捕获到的关于对象近期更改的信息。 |
| 3 | Name | OPTIONAL IfcLabel |
供参与的软件系统或用户使用的可选名称。对于某些 IfcRoot 的子类型,可能需要插入 Name 特性。这将通过 where 规则强制执行。 |
| 4 | Description | OPTIONAL IfcText |
可选的描述,用于提供信息性注释。 |
| IfcObjectDefinition (7) | |||
| HasAssignments | SET [0:?] OF IfcRelAssigns FOR RelatedObjects |
引用分配(通过关联关系)其他 IfcObject 子类型到此对象实例的关系对象。例如,与产品、过程、控制、资源或组的关联。 |
|
| Nests | SET [0:1] OF IfcRelNests FOR RelatedObjects |
引用作为嵌套的分解关系。它确定此对象定义是顺序整体/部分分解关系中的一部分。对象实例或类型只能是单个分解的一部分(仅允许分层结构)。 |
|
| IsNestedBy | SET [0:?] OF IfcRelNests FOR RelatingObject |
引用作为嵌套的分解关系。它确定此对象定义是顺序整体/部分分解关系中的整体。对象或对象类型可以被多个其他对象(实例或类型)嵌套。 |
|
| HasContext | SET [0:1] OF IfcRelDeclares FOR RelatedDefinitions |
引用提供上下文信息的上下文,例如项目单位或表示上下文。它只应断言在最上层的非空间对象上。 |
|
| IsDecomposedBy | SET [0:?] OF IfcRelAggregates FOR RelatingObject |
引用作为聚合的分解关系。它确定此对象定义是无序整体/部分分解关系中的整体。对象定义可以被多个其他对象(实例或部分)聚合。 |
|
| Decomposes | SET [0:1] OF IfcRelAggregates FOR RelatedObjects |
引用作为聚合的分解关系。它确定此对象定义是无序整体/部分分解关系中的一部分。对象定义只能是单个分解的一部分(仅允许分层结构)。 |
|
| HasAssociations | SET [0:?] OF IfcRelAssociates FOR RelatedObjects |
引用将外部资源或资源定义与对象关联的关系对象。例如,与库、文档或分类的关联。 |
|
| IfcTypeObject (3) | |||
| 5 | ApplicableOccurrence | OPTIONAL IfcIdentifier |
此特性可选地定义了实例对象的数据类型,类型对象可以关联到该实例对象。如果不存在,则不对类型对象适用于哪个实例对象给出任何限制。使用以下约定:
|
| 6 | HasPropertySets | OPTIONAL SET [1:?] OF IfcPropertySetDefinition |
与对象类型关联的、并且是引用此对象类型的全部实例对象共有的属性集集合。
|
| Types | SET [0:1] OF IfcRelDefinesByType FOR RelatingType |
指向关系 IfcRelDefinesByType 的引用,从而指向由该类型定义的那些实例对象。 |
|
| IfcTypeProduct (3) | |||
| 7 | RepresentationMaps | OPTIONAL LIST [1:?] OF UNIQUE IfcRepresentationMap |
唯一的表示映射列表。每个表示映射描述了产品样式的形状块定义。通过提供多个表示映射,可以给出多视图块定义。 |
| 8 | Tag | OPTIONAL IfcLabel |
产品特定类型上的标签(或标识)标识符,例如货号(如 EAN)。这是特定层级的标识符。 |
| ReferencedBy | SET [0:?] OF IfcRelAssignsToProduct FOR RelatingProduct |
指向 IfcRelAssignsToProduct 关系的引用,通过该关系,其他产品、进程、控制、资源或参与者(作为 IfcObjectDefinition 的子类型)可以与此产品类型相关联。 |
|
| 点击显示 17 个隐藏的继承特性 点击隐藏 17 个继承特性 | |||
| IfcElementType (1) | |||
| 9 | ElementType | OPTIONAL IfcLabel |
类型表示特定的类型,该类型进一步指示对象。其使用必须在可实例化的子类型级别上建立。特别是,如果“PredefinedType”属性枚举设置为 USERDEFINED,则它包含用户定义的类型。 |
6.2.3.21.4 属性集(Property sets)
-
Pset_Condition
- AssessmentDate
- AssessmentCondition
- AssessmentDescription
- AssessmentType
- AssessmentMethod
- LastAssessmentReport
- NextAssessmentDate
- AssessmentFrequency
-
Pset_ConstructionAdministration
- ProcurementMethod
- SpecificationSectionNumber
- SubmittalIdentifer
-
Pset_ElectricalDeviceCommon
- RatedCurrent
- RatedVoltage
- NominalFrequencyRange
- PowerFactor
- ConductorFunction
- NumberOfPoles
- HasProtectiveEarth
- InsulationStandardClass
- IP_Code
- IK_Code
- EarthingStyle
- HeatDissipation
- Power
- NominalPowerConsumption
- NumberOfPowerSupplyPorts
-
Pset_ElectricalDeviceCompliance
- ElectroMagneticStandardsCompliance
- ExplosiveAtmosphereStandardsCompliance
- FireProofingStandardsCompliance
- LightningProtectionStandardsCompliance
-
Pset_ElementKinematics
- CyclicPath
- CyclicRange
- LinearPath
- LinearRange
- MaximumAngularVelocity
- MaximumConstantSpeed
- MinimumTime
-
Pset_ElementSize
- NominalLength
- NominalWidth
- NominalHeight
-
Pset_EnergyRequirements
- EnergyConsumption
- PowerDemand
- EnergySourceLabel
- EnergyConversionEfficiency
-
Pset_EnvironmentalCondition
- ReferenceAirRelativeHumidity
- ReferenceEnvironmentTemperature
- MaximumAtmosphericPressure
- StorageTemperatureRange
- MaximumWindSpeed
- OperationalTemperatureRange
- MaximumRainIntensity
- SaltMistLevel
- SeismicResistance
- SmokeLevel
- MaximumSolarRadiation
-
Pset_EnvironmentalEmissions
- CarbonDioxideEmissions
- SulphurDioxideEmissions
- NitrogenOxidesEmissions
- ParticulateMatterEmissions
- NoiseEmissions
-
Pset_EnvironmentalImpactIndicators
- Reference
- FunctionalUnitReference
- IndicatorsUnit
- LifeCyclePhase
- ExpectedServiceLife
- TotalPrimaryEnergyConsumptionPerUnit
- WaterConsumptionPerUnit
- HazardousWastePerUnit
- NonHazardousWastePerUnit
- ClimateChangePerUnit
- AtmosphericAcidificationPerUnit
- RenewableEnergyConsumptionPerUnit
- NonRenewableEnergyConsumptionPerUnit
- ResourceDepletionPerUnit
- InertWastePerUnit
- RadioactiveWastePerUnit
- StratosphericOzoneLayerDestructionPerUnit
- PhotochemicalOzoneFormationPerUnit
- EutrophicationPerUnit
-
Pset_EnvironmentalImpactValues
- TotalPrimaryEnergyConsumption
- WaterConsumption
- HazardousWaste
- NonHazardousWaste
- ClimateChange
- AtmosphericAcidification
- RenewableEnergyConsumption
- NonRenewableEnergyConsumption
- ResourceDepletion
- InertWaste
- RadioactiveWaste
- StratosphericOzoneLayerDestruction
- PhotochemicalOzoneFormation
- Eutrophication
- LeadInTime
- Duration
- LeadOutTime
-
Pset_MaintenanceStrategy
- AssetCriticality
- AssetFrailty
- AssetPriority
- MonitoringType
- AccidentResponse
-
Pset_MaintenanceTriggerCondition
- ConditionTargetPerformance
- ConditionMaintenanceLevel
- ConditionReplacementLevel
- ConditionDisposalLevel
-
Pset_MaintenanceTriggerDuration
- DurationTargetPerformance
- DurationMaintenanceLevel
- DurationReplacementLevel
- DurationDisposalLevel
-
Pset_MaintenanceTriggerPerformance
- TargetPerformance
- PerformanceMaintenanceLevel
- ReplacementLevel
- DisposalLevel
-
Pset_ManufacturerTypeInformation
- GlobalTradeItemNumber
- ArticleNumber
- ModelReference
- ModelLabel
- Manufacturer
- ProductionYear
- AssemblyPlace
- OperationalDocument
- SafetyDocument
- PerformanceCertificate
-
Pset_Risk
- RiskName
- RiskType
- NatureOfRisk
- RiskAssessmentMethodology
- UnmitigatedRiskLikelihood
- UnmitigatedRiskConsequence
- UnmitigatedRiskSignificance
- MitigationPlanned
- MitigatedRiskLikelihood
- MitigatedRiskConsequence
- MitigatedRiskSignificance
- MitigationProposed
- AssociatedProduct
- AssociatedActivity
- AssociatedLocation
-
Pset_ServiceLife
- ServiceLifeDuration
- MeanTimeBetweenFailure
-
Pset_SoundGeneration
- SoundCurve
-
Pset_Tolerance
- ToleranceDescription
- ToleranceBasis
- OverallTolerance
- HorizontalTolerance
- OrthogonalTolerance
- VerticalTolerance
- PlanarFlatness
- HorizontalFlatness
- ElevationalFlatness
- SideFlatness
- OverallOrthogonality
- HorizontalOrthogonality
- OrthogonalOrthogonality
- VerticalOrthogonality
- OverallStraightness
- HorizontalStraightness
- OrthogonalStraightness
- VerticalStraightness
-
Pset_Uncertainty
- UncertaintyBasis
- UncertaintyDescription
- HorizontalUncertainty
- LinearUncertainty
- OrthogonalUncertainty
- VerticalUncertainty
-
Pset_Warranty
- WarrantyIdentifier
- WarrantyStartDate
- IsExtendedWarranty
- WarrantyPeriod
- WarrantyContent
- PointOfContact
- Exclusions
6.2.3.21.5 概念用法(Concept usage)
| 概念(Concept) | 用法(Usage) | 描述(Description) | |
|---|---|---|---|
| IfcRoot (2) | |||
| Revision Control | General |
使用 IfcOwnerHistory 捕获所有权、历史记录和合并状态。 |
|
| Software Identity | General |
IfcRoot 分配全局唯一 ID。此外,它还可以为概念提供名称和描述。 |
|
| IfcObjectDefinition (9) | |||
| Classification Association | General |
任何对象实例或对象类型都可以具有对特定分类引用的引用,即对分类系统中特定方面的引用。 |
|
| Aggregation | General |
无可用描述 |
|
| Approval Association | General |
无可用描述 |
|
| Constraint Association | General |
无可用描述 |
|
| Document Association | General |
无可用描述 |
|
| Library Association | General |
无可用描述 |
|
| Material Association | General |
无可用描述 |
|
| Material Single | General |
无可用描述 |
|
| Nesting | General |
无可用描述 |
|
| IfcTypeObject (2) | |||
| Object Type Predefined Type | General |
无可用描述 |
|
| Property Sets for Types | General |
无可用描述 |
|
| IfcTypeProduct (7) | |||
| Product Type Shape | General |
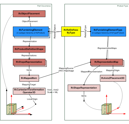
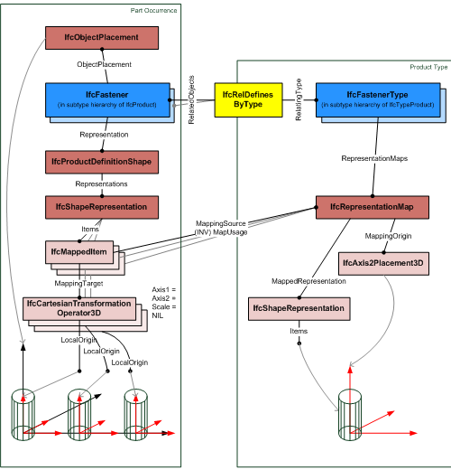
RepresentationMaps 定义了类型产品形状,并且可以分配多个几何表示。如果通过使用 IfcRelDefinesByType 关系将产品实例分配给该类型,则这些实例必须引用表示映射。该引用由一个或多个 IfcShapeRepresentation 创建,该 IfcShapeRepresentation 具有 IfcMappedItem 作为其 Items,该 IfcMappedItem 将类型产品的 IfcRepresentationMap 放置在空间上下文中,即通过使用笛卡尔变换算子将 IfcRepresentationMap 转换为产品实例的对象坐标系。 图 6.2.3.21.A 说明了通过产品实例的形状表示引用表示映射的示例。在此示例中,笛卡尔变换算子仅使用平移,而不使用旋转、镜像或缩放。 ![]() 图 6.2.3.21.B 说明了通过产品实例的形状表示多次引用表示映射的示例。在此示例中,笛卡尔变换算子仅使用平移,而不使用旋转、镜像或缩放。不同的平移值决定了多个放置的模式。 ![]() |
|
| Product Type Geometric Representation | General |
无可用描述 |
|
| Property Sets for Objects | General |
此概念可应用于以下资源 |
|
| Type Body AdvancedBrep Geometry | General |
无可用描述 |
|
| Type Body Brep Geometry | General |
无可用描述 |
|
| Type Body CSG Geometry | General |
无可用描述 |
|
| Type Body Geometry | General |
无可用描述 |
|
| IfcElementType (5) | |||
| Element Type Predefined Type | General |
无可用描述 |
|
| Type Body Tessellated Geometry | General |
无可用描述 |
|
| Type Element Aggregation | General |
无可用描述 |
|
| Property Sets for Objects | General |
此概念可应用于以下资源
|
|
| Type Element Nesting | General |
无可用描述 |
|
| IfcDistributionElementType (2) | |||
| Property Sets for Objects | General |
此概念可应用于以下资源 |
|
| Type Port Nesting | General |
无可用描述 |
|
| IfcDistributionFlowElementType (4) | |||
| Type Axis Geometry | General |
这表示具有 'Curve3D' 的 IfcShapeRepresentation.RepresentationType 并包含单个 IfcBoundedCurve 子类型(如 IfcPolyline、IfcTrimmedCurve 或 IfcCompositeCurve)的项目的 3D 流路。对于包含定向端口(具有 SOURCE 或 SINK 的 FlowDirection 的 IfcDistributionPort)的元素,曲线的方向表示流动方向,其中 SINK 端口位于曲线的起点,SOURCE 端口位于曲线的终点。此表示最适用于流段类型(管道、风管、电缆),但也可用于其他元素以定义主要流路(如果适用)。 如果元素类型是参数化定义的(例如定义通用材料轮廓但没有特定长度或路径的流段类型),则不应在类型上断言任何表示。 |
|
| Type Clearance Geometry | General |
这表示具有 'Surface3D' 的 RepresentationType 的项目的 3D 净空体积。此类净空区域表示不应与元素实例之间的 'Body' 表示相交的空间,但可以与其他元素实例的 'Clearance' 表示相交。净空空间的具体用途可能用于安全、维护或其他目的。 |
|
| Type Lighting Geometry | General |
这表示具有 'LightSource' 的 IfcShapeRepresentation.RepresentationType 并包含一个或多个 IfcLightSource 子类型的项目的光发射。此表示最适用于灯具和照明装置,但也可用于其他发射光的元素。 |
|
| Property Sets for Objects | General |
此概念可应用于以下资源 |
|
| 点击显示 31 个隐藏的继承概念 点击隐藏 31 个继承概念 | |||
| IfcFlowStorageDeviceType (1) | |||
| Property Sets for Objects | General |
此概念可应用于以下资源 |
|
6.2.3.21.6 形式化表示(Formal representation)
ENTITY IfcFlowStorageDeviceType
ABSTRACT SUPERTYPE OF (ONEOF
(IfcElectricFlowStorageDeviceType
,IfcTankType))
SUBTYPE OF (IfcDistributionFlowElementType);
END_ENTITY;

