8.9.3.57 IfcRepresentationItem(表示项)
抽象 该定义可能不会被直接实例化。
8.9.3.57.1 语义定义(Semantic definition)
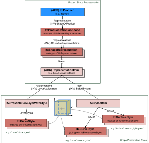
IfcRepresentationItem 用于 IfcRepresentation 中(直接或通过其他 IfcRepresentationItem 间接地)来表示 IfcProductRepresentation。最常见的这些 IfcRepresentationItem 是几何或拓扑表示项,它们可以(但不需要)分配有表现样式信息。
如果应用了表现样式信息,可以通过 IfcStyledItem 应用,也可以通过分配给 IfcPresentationLayerWithStyle 来应用。如果两者都存在,并且两个样式分配都包含相同子类型的 IfcPresentationStyle,则 IfcStyledItem 分配的样式优先。
图 8.9.3.57.A 展示了一个实例图,解释了如何使用 IfcStyledItem 和 IfcPresentationLayerWithStyle 来应用表现样式。

图 8.9.3.57.B 展示了一个实例图,解释了 IfcStyledItem 如何覆盖 IfcPresentationLayerWithStyle 来应用表现样式。

8.9.3.57.2 实体继承(Entity inheritance)
8.9.3.57.3 特性(Attributes)
| # | 特性(Attributes) | 类型(Type) | 描述(Description) |
|---|---|---|---|
| IfcRepresentationItem (2) | |||
| LayerAssignment | SET [0:1] OF IfcPresentationLayerAssignment FOR AssignedItems |
将表示项分配给单个或多个层。LayerAssignments 可以覆盖其所在的 IfcRepresentation 的 Items 列表中的 LayerAssignments。 |
|
| StyledByItem | SET [0:1] OF IfcStyledItem FOR Item |
引用为表示提供表现信息的 IfcStyledItem,例如,为几何曲线提供曲线样式,包括颜色和厚度。 |
|
8.9.3.57.4 形式化表示(Formal representation)
ENTITY IfcRepresentationItem
ABSTRACT SUPERTYPE OF (ONEOF
(IfcGeometricRepresentationItem
,IfcMappedItem
,IfcStyledItem
,IfcTopologicalRepresentationItem));
INVERSE
LayerAssignment : SET [0:1] OF IfcPresentationLayerAssignment FOR AssignedItems;
StyledByItem : SET [0:1] OF IfcStyledItem FOR Item;
END_ENTITY;
8.9.3.57.5 参考(References)
- IfcAxis1Placement
- IfcBaseAxis
- IfcBuild2Axes
- IfcBuildAxes
- IfcConvertDirectionInto2D
- IfcCrossProduct
- IfcExtrudedAreaSolid
- IfcFirstProjAxis
- IfcGeometricRepresentationItem
- IfcLayeredItem
- IfcMappedItem
- IfcMirroredProfileDef
- IfcNormalise
- IfcOrthogonalComplement
- IfcRepresentation
- IfcRevolvedAreaSolid
- IfcScalarTimesVector
- IfcSecondProjAxis
- IfcShapeRepresentationTypes
- IfcStyledItem
- IfcSurfaceOfLinearExtrusion
- IfcSurfaceOfRevolution
- IfcTopologicalRepresentationItem
- IfcTopologyRepresentationTypes
- IfcVectorDifference
- IfcVectorSum